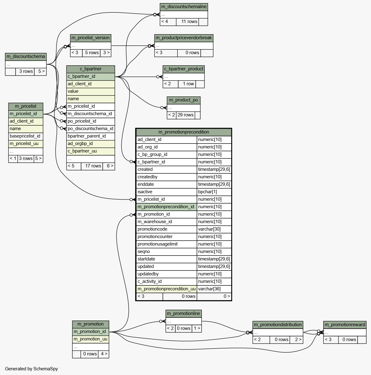
Table idempiere9.adempiere.m_promotionprecondition
Pre condition for promotion

Generated by
Quality Systems & Solutions
Legend:
Primary key columns
Columns with indexes
Implied relationships
Excluded column relationships
< n > number of related tables
 
Column Type Size Nulls Auto Default Children Parents Comments
ad_client_id numeric 10 NULL::numeric Client/Tenant for this installation.
ad_org_id numeric 10 NULL::numeric Organizational entity within client
c_bp_group_id numeric 10  √  null Business Partner Group
c_bpartner_id numeric 10  √  null
c_bpartner.c_bpartner_id cbpartner_mpromotionpreconditi R
Identifies a Business Partner
created timestamp 29,6 statement_timestamp() Date this record was created
createdby numeric 10 User who created this records
enddate timestamp 29,6  √  null Last effective date (inclusive)
isactive bpchar 1 'Y'::bpchar The record is active in the system
m_pricelist_id numeric 10  √  null
m_pricelist.m_pricelist_id mpricelist_mpromotionprecondit R
Unique identifier of a Price List
m_promotionprecondition_id numeric 10 Promotion Pre Condition
m_promotion_id numeric 10
m_promotion.m_promotion_id mpromotion_mpromotionprecondit R
Promotion
m_warehouse_id numeric 10  √  null Storage Warehouse and Service Point
promotioncode varchar 30  √  null User entered promotion code at sales time
promotioncounter numeric 10  √  0 Usage counter
promotionusagelimit numeric 10  √  0 Maximum usage limit
seqno numeric 10 0 Method of ordering records; lowest number comes first
startdate timestamp 29,6 First effective day (inclusive)
updated timestamp 29,6 statement_timestamp() Date this record was updated
updatedby numeric 10 User who updated this records
c_activity_id numeric 10  √  NULL::numeric Business Activity
m_promotionprecondition_uu varchar 36  √  NULL::character varying M_PromotionPreCondition_UU

Table contained 0 rows at 2021-12-25 14:54 +0100

Indexes:
Column(s) Type Sort Constraint Name
m_promotionprecondition_id Primary key Asc m_promotionprecondition_key
m_promotionprecondition_uu Must be unique Asc m_promotionprecondition_uu_idx

Close relationships  within of separation: