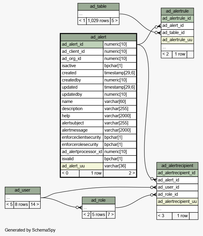
Table idempiere9.adempiere.ad_alert
iDempiere Alert

Generated by
Quality Systems & Solutions
Legend:
Primary key columns
Columns with indexes
Implied relationships
Excluded column relationships
< n > number of related tables
 
Column Type Size Nulls Auto Default Children Parents Comments
ad_alert_id numeric 10
ad_alertrecipient.ad_alert_id adalert_adalertrecipient R
ad_alertrule.ad_alert_id adaltert_aralertrule R
iDempiere Alert
ad_client_id numeric 10 Client/Tenant for this installation.
ad_org_id numeric 10 Organizational entity within client
isactive bpchar 1 'Y'::bpchar The record is active in the system
created timestamp 29,6 now() Date this record was created
createdby numeric 10 User who created this records
updated timestamp 29,6 now() Date this record was updated
updatedby numeric 10 User who updated this records
name varchar 60 Alphanumeric identifier of the entity
description varchar 255  √  null Optional short description of the record
help varchar 2000  √  null Comment or Hint
alertsubject varchar 255 Subject of the Alert
alertmessage varchar 2000 Message of the Alert
enforceclientsecurity bpchar 1 'Y'::bpchar Send alerts to recipient only if the client security rules of the role allows
enforcerolesecurity bpchar 1 'Y'::bpchar Send alerts to recipient only if the data security rules of the role allows
ad_alertprocessor_id numeric 10  √  null Alert Processor/Server Parameter
isvalid bpchar 1 'Y'::bpchar Element is valid
ad_alert_uu varchar 36  √  NULL::character varying AD_Alert_UU

Table contained 1 rows at 2021-12-25 14:53 +0100

Indexes:
Column(s) Type Sort Constraint Name
ad_alert_id Primary key Asc ad_alert_pkey
ad_alert_uu Must be unique Asc ad_alert_uu_idx

Close relationships  within of separation: