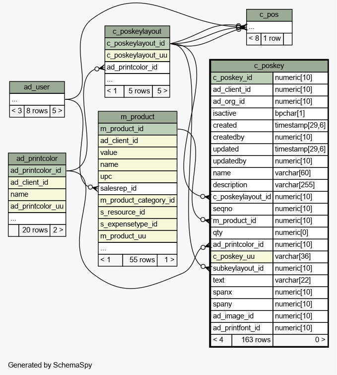
Table idempiere9.adempiere.c_poskey
POS Function Key

Generated by
Quality Systems & Solutions
Legend:
Primary key columns
Columns with indexes
Implied relationships
Excluded column relationships
< n > number of related tables
 
Column Type Size Nulls Auto Default Children Parents Comments
c_poskey_id numeric 10 POS Function Key
ad_client_id numeric 10 Client/Tenant for this installation.
ad_org_id numeric 10 Organizational entity within client
isactive bpchar 1 'Y'::bpchar The record is active in the system
created timestamp 29,6 now() Date this record was created
createdby numeric 10 User who created this records
updated timestamp 29,6 now() Date this record was updated
updatedby numeric 10 User who updated this records
name varchar 60 Alphanumeric identifier of the entity
description varchar 255  √  null Optional short description of the record
c_poskeylayout_id numeric 10
c_poskeylayout.c_poskeylayout_id cposkeylayout_c_poskey C
POS Function Key Layout
seqno numeric 10 0 Method of ordering records; lowest number comes first
m_product_id numeric 10  √  null
m_product.m_product_id mproduct_cposkey R
Product, Service, Item
qty numeric 0  √  null Quantity
ad_printcolor_id numeric 10  √  null
ad_printcolor.ad_printcolor_id adprintcolor_cposkey R
Color used for printing and display
c_poskey_uu varchar 36  √  NULL::character varying C_POSKey_UU
subkeylayout_id numeric 10  √  NULL::numeric
c_poskeylayout.c_poskeylayout_id subkeylayout_cposkey R
Key Layout to be displayed when this key is pressed
text varchar 22  √  NULL::character varying Description
spanx numeric 10  √  NULL::numeric Number of columns spanned
spany numeric 10  √  NULL::numeric Number of rows spanned
ad_image_id numeric 10  √  NULL::numeric Image or Icon
ad_printfont_id numeric 10  √  NULL::numeric Maintain Print Font

Table contained 163 rows at 2021-12-25 14:53 +0100

Indexes:
Column(s) Type Sort Constraint Name
c_poskey_id Primary key Asc c_poskey_pkey
c_poskey_uu Must be unique Asc c_poskey_uu_idx

Close relationships  within of separation: