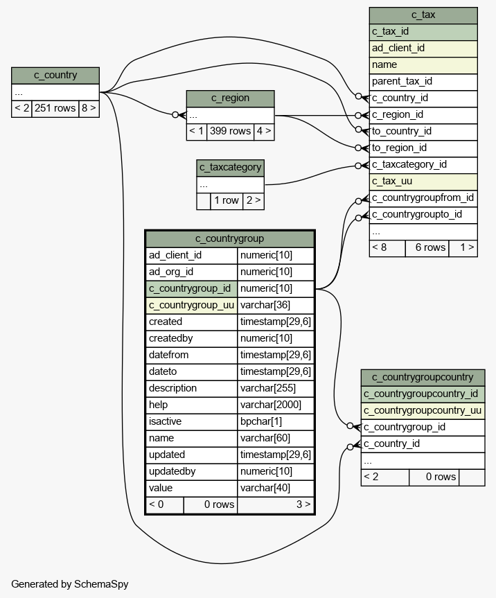
Table idempiere9.adempiere.c_countrygroup
Group of countries that share common needs like tax agreements

Generated by
Quality Systems & Solutions
Legend:
Primary key columns
Columns with indexes
Implied relationships
Excluded column relationships
< n > number of related tables
 
Column Type Size Nulls Auto Default Children Parents Comments
ad_client_id numeric 10 Client/Tenant for this installation.
ad_org_id numeric 10 Organizational entity within client
c_countrygroup_id numeric 10
c_countrygroupcountry.c_countrygroup_id ccountrygroup_ccountrygroupcou R
c_tax.c_countrygroupfrom_id ccountrygroupfrom_ctax R
c_tax.c_countrygroupto_id ccountrygroupto_ctax R
Country Group
c_countrygroup_uu varchar 36  √  NULL::character varying C_CountryGroup_UU
created timestamp 29,6 statement_timestamp() Date this record was created
createdby numeric 10 User who created this records
datefrom timestamp 29,6  √  null Starting date for a range
dateto timestamp 29,6  √  null End date of a date range
description varchar 255  √  NULL::character varying Optional short description of the record
help varchar 2000  √  NULL::character varying Comment or Hint
isactive bpchar 1 'Y'::bpchar The record is active in the system
name varchar 60 Alphanumeric identifier of the entity
updated timestamp 29,6 statement_timestamp() Date this record was updated
updatedby numeric 10 User who updated this records
value varchar 40 Search key for the record in the format required - must be unique

Table contained 0 rows at 2021-12-25 14:46 +0100

Indexes:
Column(s) Type Sort Constraint Name
c_countrygroup_id Primary key Asc c_countrygroup_key
c_countrygroup_uu Must be unique Asc c_countrygroup_uu_idx

Close relationships  within of separation: