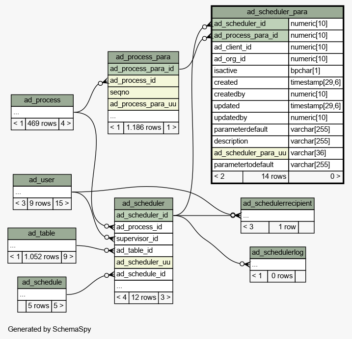
Table idempiere11.adempiere.ad_scheduler_para
AD_Scheduler_Para

Generated by
Quality Systems & Solutions
Legend:
Primary key columns
Columns with indexes
Implied relationships
Excluded column relationships
< n > number of related tables
 
Column Type Size Nulls Auto Default Children Parents Comments
ad_scheduler_id numeric 10
ad_scheduler.ad_scheduler_id adscheduler_adschedulerpara C
Schedule Processes
ad_process_para_id numeric 10
ad_process_para.ad_process_para_id adprocesspara_adschedulerpara C
Process Parameter
ad_client_id numeric 10 Tenant for this installation.
ad_org_id numeric 10 Organizational entity within tenant
isactive bpchar 1 'Y'::bpchar The record is active in the system
created timestamp 29,6 now() Date this record was created
createdby numeric 10 User who created this records
updated timestamp 29,6 now() Date this record was updated
updatedby numeric 10 User who updated this records
parameterdefault varchar 255  √  null Default value of the parameter
description varchar 255  √  null Optional short description of the record
ad_scheduler_para_uu varchar 36  √  NULL::character varying AD_Scheduler_Para_UU
parametertodefault varchar 255  √  NULL::character varying Default value of the to parameter

Table contained 14 rows at 2024-01-03 13:55 +0100

Indexes:
Column(s) Type Sort Constraint Name
ad_scheduler_id + ad_process_para_id Primary key Asc/Asc ad_scheduler_para_pkey
ad_scheduler_para_uu Must be unique Asc ad_scheduler_para_uu_idx

Close relationships  within of separation: