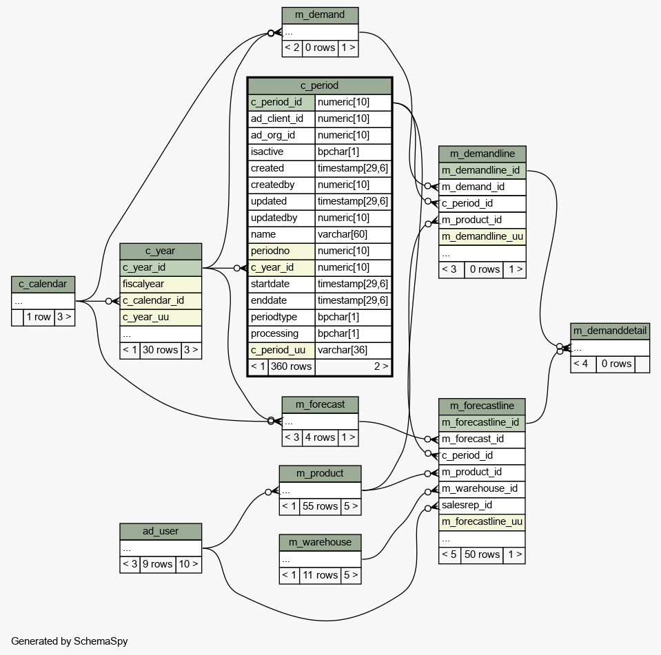
Table idempiere11.adempiere.c_period
Period of the Calendar

Generated by
Quality Systems & Solutions
Legend:
Primary key columns
Columns with indexes
Implied relationships
Excluded column relationships
< n > number of related tables
 
Column Type Size Nulls Auto Default Children Parents Comments
c_period_id numeric 10
m_demandline.c_period_id cperiod_mdemandline R
m_forecastline.c_period_id cperiod_mforecastline R
Period of the Calendar
ad_client_id numeric 10 Tenant for this installation.
ad_org_id numeric 10 Organizational entity within tenant
isactive bpchar 1 'Y'::bpchar The record is active in the system
created timestamp 29,6 now() Date this record was created
createdby numeric 10 User who created this records
updated timestamp 29,6 now() Date this record was updated
updatedby numeric 10 User who updated this records
name varchar 60 Alphanumeric identifier of the entity
periodno numeric 10 Unique Period Number
c_year_id numeric 10
c_year.c_year_id c_year_period R
Calendar Year
startdate timestamp 29,6 First effective day (inclusive)
enddate timestamp 29,6  √  null Last effective date (inclusive)
periodtype bpchar 1 Period Type
processing bpchar 1  √  null Process Now
c_period_uu varchar 36  √  NULL::character varying C_Period_UU

Table contained 360 rows at 2024-01-03 13:55 +0100

Indexes:
Column(s) Type Sort Constraint Name
c_period_id Primary key Asc c_period_pkey
c_year_id + periodno Must be unique Asc/Asc c_period_nounique
c_period_uu Must be unique Asc c_period_uu_idx

Close relationships  within of separation: