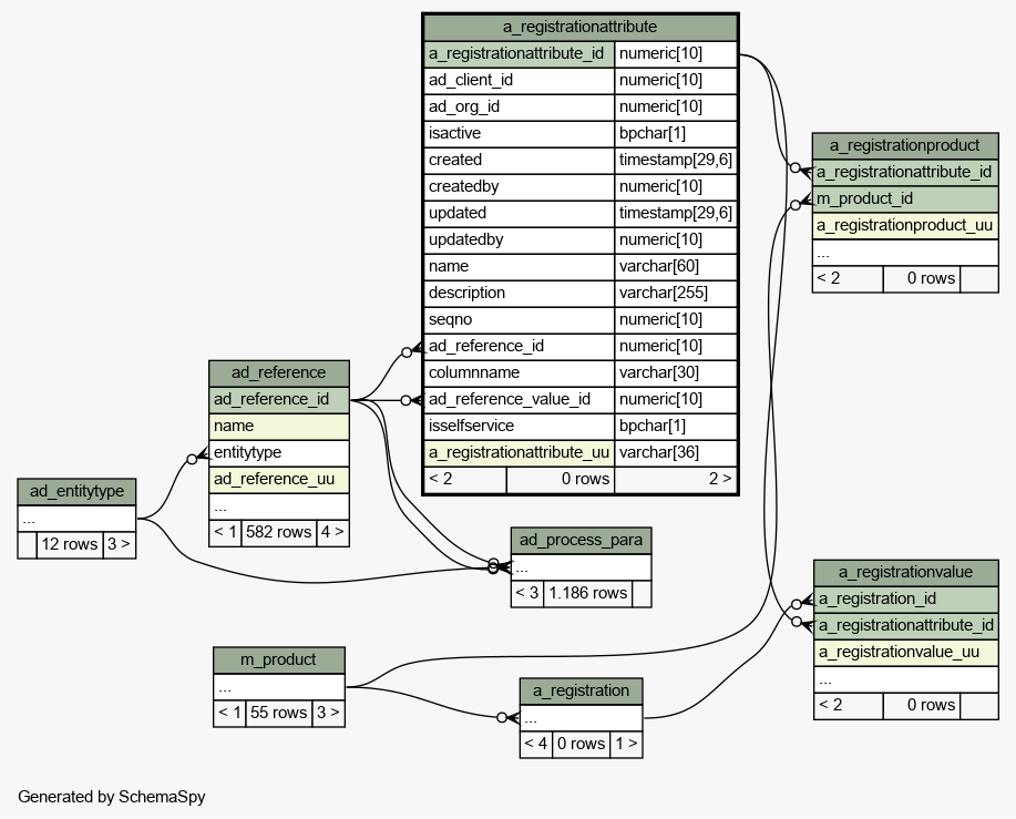
Table idempiere11.adempiere.a_registrationattribute
Asset Registration Attribute

Generated by
Quality Systems & Solutions
Legend:
Primary key columns
Columns with indexes
Implied relationships
Excluded column relationships
< n > number of related tables
 
Column Type Size Nulls Auto Default Children Parents Comments
a_registrationattribute_id numeric 10
a_registrationproduct.a_registrationattribute_id aregattribute_aregproduct R
a_registrationvalue.a_registrationattribute_id aregattribute_aregvalue C
Asset Registration Attribute
ad_client_id numeric 10 Tenant for this installation.
ad_org_id numeric 10 Organizational entity within tenant
isactive bpchar 1 'Y'::bpchar The record is active in the system
created timestamp 29,6 now() Date this record was created
createdby numeric 10 User who created this records
updated timestamp 29,6 now() Date this record was updated
updatedby numeric 10 User who updated this records
name varchar 60 Alphanumeric identifier of the entity
description varchar 255  √  null Optional short description of the record
seqno numeric 10 0 Method of ordering records; lowest number comes first
ad_reference_id numeric 10
ad_reference.ad_reference_id adreference_aregattribute R
System Reference and Validation
columnname varchar 30  √  null Name of the column in the database
ad_reference_value_id numeric 10  √  null
ad_reference.ad_reference_id adreferencevalue_aregattribute R
Required to specify, if data type is Table or List
isselfservice bpchar 1 'Y'::bpchar This is a Self-Service entry or this entry can be changed via Self-Service
a_registrationattribute_uu varchar 36  √  NULL::character varying A_RegistrationAttribute_UU

Table contained 0 rows at 2024-01-03 13:54 +0100

Indexes:
Column(s) Type Sort Constraint Name
a_registrationattribute_id Primary key Asc a_registrationattribute_pkey
a_registrationattribute_uu Must be unique Asc a_registrationattribute_uu_idx

Close relationships  within of separation: