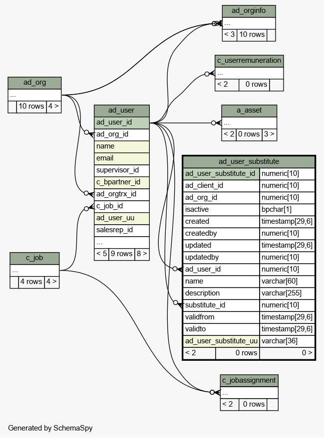
Table idempiere11.adempiere.ad_user_substitute
Substitute of the user

Generated by
Quality Systems & Solutions
Legend:
Primary key columns
Columns with indexes
Implied relationships
Excluded column relationships
< n > number of related tables
 
Column Type Size Nulls Auto Default Children Parents Comments
ad_user_substitute_id numeric 10 Substitute of the user
ad_client_id numeric 10 Tenant for this installation.
ad_org_id numeric 10 Organizational entity within tenant
isactive bpchar 1 'Y'::bpchar The record is active in the system
created timestamp 29,6 now() Date this record was created
createdby numeric 10 User who created this records
updated timestamp 29,6 now() Date this record was updated
updatedby numeric 10 User who updated this records
ad_user_id numeric 10
ad_user.ad_user_id aduser_adusersub C
User within the system - Internal or Business Partner Contact
name varchar 60 Alphanumeric identifier of the entity
description varchar 255  √  null Optional short description of the record
substitute_id numeric 10
ad_user.ad_user_id adusersub_ad_usersub C
Entity which can be used in place of this entity
validfrom timestamp 29,6  √  null Valid from including this date (first day)
validto timestamp 29,6  √  null Valid to including this date (last day)
ad_user_substitute_uu varchar 36  √  NULL::character varying AD_User_Substitute_UU

Table contained 0 rows at 2024-01-03 13:54 +0100

Indexes:
Column(s) Type Sort Constraint Name
ad_user_substitute_id Primary key Asc ad_user_substitute_pkey
ad_user_substitute_uu Must be unique Asc ad_user_substitute_uu_idx

Close relationships  within of separation: