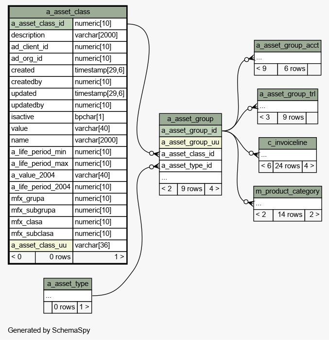
Table idempiere11.adempiere.a_asset_class
Asset class

Generated by
Quality Systems & Solutions
Legend:
Primary key columns
Columns with indexes
Implied relationships
Excluded column relationships
< n > number of related tables
 
Column Type Size Nulls Auto Default Children Parents Comments
a_asset_class_id numeric 10
a_asset_group.a_asset_class_id aassetclass_aassetgroup R
Asset class
description varchar 2000  √  null Optional short description of the record
ad_client_id numeric 10 Tenant for this installation.
ad_org_id numeric 10  √  NULL::numeric Organizational entity within tenant
created timestamp 29,6 statement_timestamp() Date this record was created
createdby numeric 10 User who created this records
updated timestamp 29,6 statement_timestamp() Date this record was updated
updatedby numeric 10 User who updated this records
isactive bpchar 1  √  NULL::bpchar The record is active in the system
value varchar 40 Search key for the record in the format required - must be unique
name varchar 2000 Alphanumeric identifier of the entity
a_life_period_min numeric 10 Life periods (min)
a_life_period_max numeric 10 Life periods (max)
a_value_2004 varchar 40  √  NULL::character varying Value 2004
a_life_period_2004 numeric 10  √  NULL::numeric Life Periods 2004 (min)
mfx_grupa numeric 10  √  NULL::numeric Fixed Asset Group
mfx_subgrupa numeric 10  √  NULL::numeric Fixed Asset Subgroup
mfx_clasa numeric 10  √  NULL::numeric Fixed Asset Class
mfx_subclasa numeric 10  √  NULL::numeric Fixed Asset Subclass
a_asset_class_uu varchar 36  √  NULL::character varying A_Asset_Class_UU

Table contained 0 rows at 2024-01-03 13:46 +0100

Indexes:
Column(s) Type Sort Constraint Name
a_asset_class_id Primary key Asc a_asset_class_key
a_asset_class_uu Must be unique Asc a_asset_class_uu_idx

Close relationships  within of separation: